基础配置

一、功能介绍

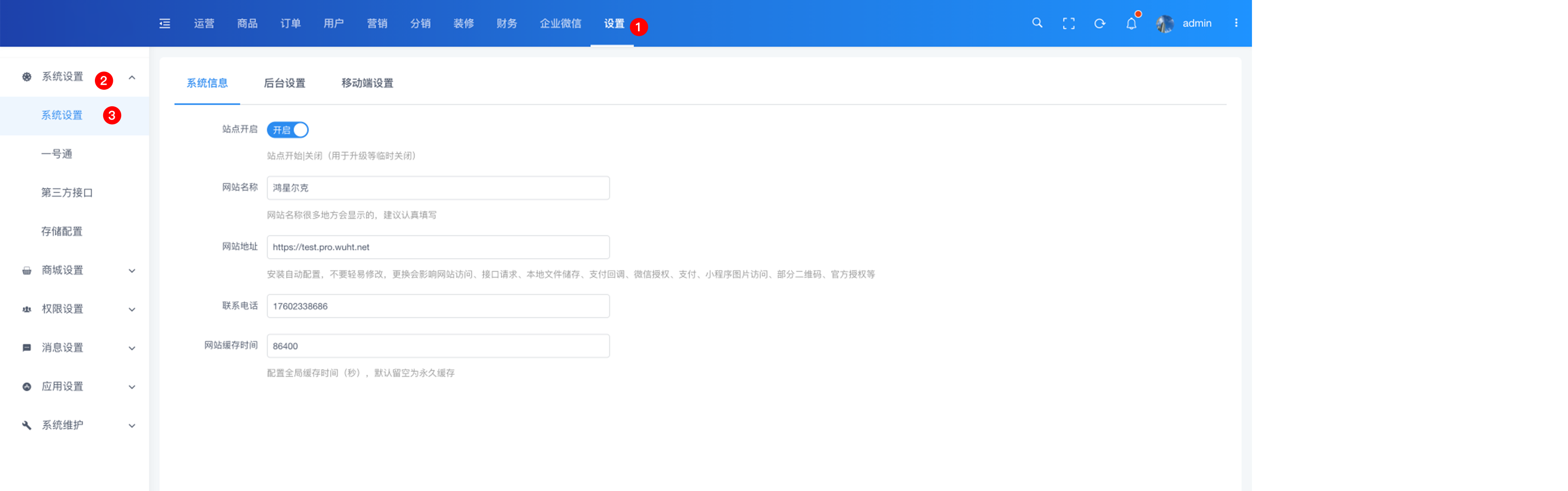
基础设置分为系统信息、后台设置、移动端设置和首页分享

二、操作流程

设置 > 商城设置 > 基础配置

三、功能说明

1. 系统信息

主要配置的一些基础信息,包含站点信息、公司信息等

2. 后台设置

设置后台的logo以及登录页左侧的banner图

3. 移动端设置

移动端商城的基础设置